Integrating HubSpot CRM with Acomba: a possible project for distribution SMEs



Integrating HubSpot CRM with Acomba: a possible project for distribution SMEs
For a long time, several managers of Canadian SMEs believed that an integration between HubSpot CRM and accounting software Acomba was out of reach. Today, things have changed: not only is this integration possible, but it offers immediate gains in efficiency, reliability and speed of execution.
This is precisely what a Quebec company specializing in the distribution of automated cleaning equipment has undertaken. With a turnover of between $1 and 5 million and a team of 10 to 25 employees, it was looking to modernize its customer relationship management while eliminating the loss of time associated with double entries between sales and accounting.
What does integration between two systems consist of?
Integration is simply the act of connecting two systems so that they can automatically exchange information between them. Today, these integrations often rely on APIs and can be custom designed, allowing for bi-directional data flows.
Concretely, a integration often relies on APIs (interfaces that allow applications to communicate with each other) or webhooks, which transmit information in real time from one system to another. This makes it possible to build tailor-made integrations, adapted to the processes specific to each company.
There are also so-called native integrations, already planned by software publishers, which allow two systems to be connected quickly without custom development.
The result: less double entry, more fluidity, and software that speaks to each other in real time.
Business context and goals
The company is distinguished by personalized support ranging from the choice of equipment to after-sales technical support. Its mission: to offer its customers impeccable surfaces while reducing physical effort and optimizing maintenance costs. Concretely, the project was structured around four axes:
- Centralization of data: combine all customer information in a single CRM, with complete monitoring of interactions, opportunities and ongoing activities.
- Sales pipeline and automation: structure sales stages, automate repetitive tasks, and simplify team work through workflows.
- Basic marketing: set up a newsletter, segment contact lists, and integrate web forms to capture and nurture prospects.
- Reports and dashboards: develop custom indicators and dashboards to better manage sales and track revenue.
In terms of integration with Acomba, the priority was to ensure smooth synchronization between the two systems:
- Automatic creation of customers, quotes, and orders from HubSpot transactions.
- Updated submissions in Acomba reflected in HubSpot.
- Automated transition from transactions to invoicing, reducing double entries and the risk of errors.
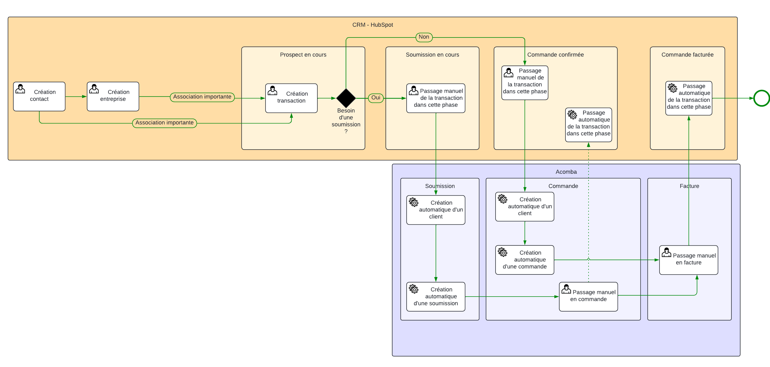
.png)
Mapping the HubSpot and Acomba integration process
The solution put in place is based on webhooks and automations allowing a smooth transfer of data.
- Creating contacts and businesses in HubSpot
- Synchronization in real time to Acomba (customers).
- Creating a Deal in HubSpot
- Updating submissions in Acomba
- Automatic generation of a quote in Acomba.
- Scheduled sync to HubSpot to keep the sales team aligned
- Confirmation of an order
- Automatic transition of the Deal to the “Order Confirmed” phase in HubSpot.
- Invoicing in Acomba
- Automatic transition of the transaction to “Invoiced Order” in HubSpot.
The result: a closed loop where sales and accounting communicate continuously.
Concrete benefits
- Save time: no more double entry between CRM and accounting software.
- Fewer errors: unified data, updated automatically.
- Increased visibility: clear pipeline and aligned financial data
- Better collaboration: the sales team and the administration work on the same information base.
- Proactivity: real-time monitoring of quotes, orders and invoices.
The integration of HubSpot CRM and Acomba is not only possible, it is a strategic lever for distribution SMEs. It makes it possible to connect customer relationships and accounting management, two worlds that are often treated in silos. The result: more efficiency, fewer mistakes, and a business better equipped to grow.
FAQ — HubSpot and Acomba integration
1. Is it possible to integrate HubSpot CRM with Acomba?
Yes Contrary to popular belief, it is entirely possible to connect HubSpot and Acomba through custom integrations (e.g. via webhooks). This allows customer data, quotes, orders, and invoices to be synchronized between the two systems.
2. What are the benefits of a HubSpot—AComba integration?
Integration eliminates double entry, reduces administrative errors, and speeds up sales processes. It also provides better visibility into the pipeline, while aligning sales and accounting teams on the same database.
3. How long does a Hubspot—AComba integration project take?
The duration depends on the complexity of the processes and the volume of data to be migrated. In general, an SME can be operational in a few weeks, with a rapid configuration phase followed by adjustments according to its specific needs.



